feedback

AI саммари

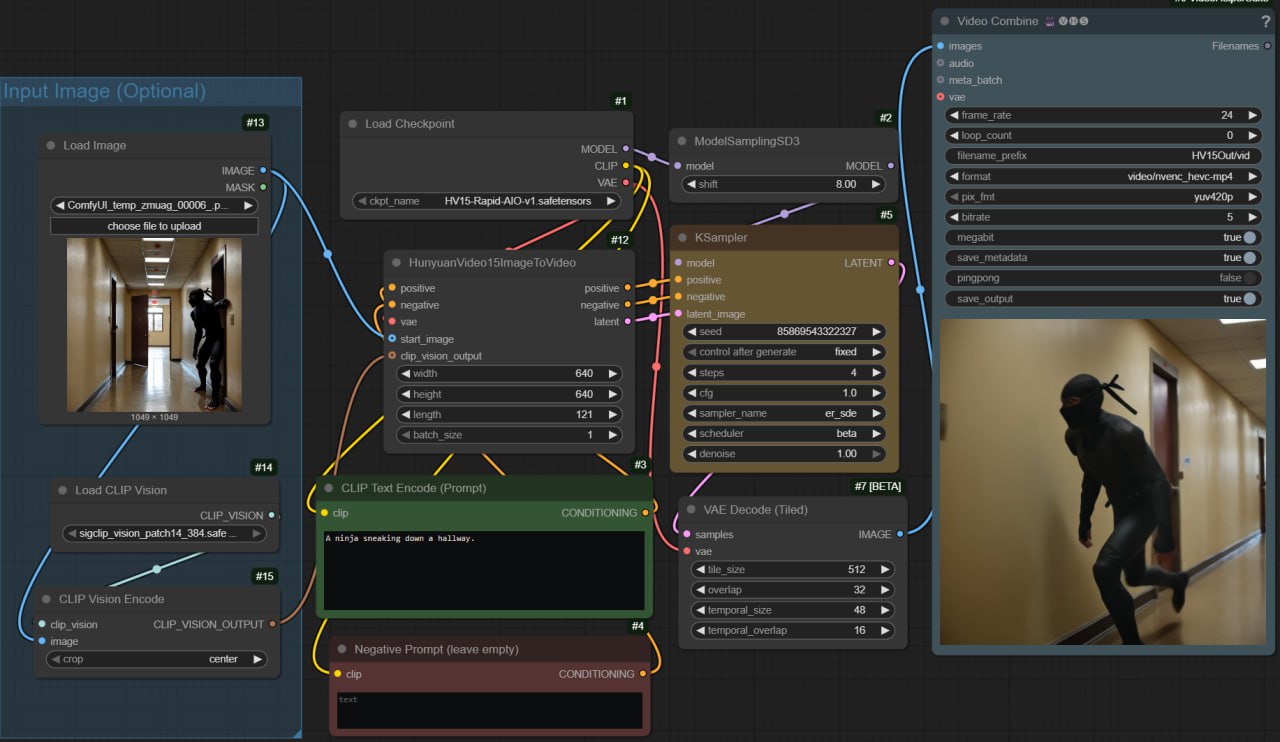
Представлен HunyuanVideo-1.5, инструмент для быстрой генерации видео, объединяющий T2V и I2V модели. Пользователи отмечают высокую скорость и качество генерации, что делает его интересным для тех, кто занимается созданием видеоконтента с использованием ИИ.
от FlowFeed AI
Обновлено: 2 hours ago
Представлен HunyuanVideo-1.5-Rapid-AIO – универсальный инструмент для генерации видео.

HunyuanVideo-1.5 объединяет в себе T2V (Text-to-Video) и I2V (Image-to-Video) модели. Используется 1 CFG и 4 шага для генерации. Присутствует поддержка FP8, а также VAE FP16.

Пользователи в чате HunyuanVideo-1.5 отмечают высокую производительность и качество генерации. Рекомендуется попробовать.
HunyuanVideo-1.5: Быстрая генерация видео с T2V и I2V
Link copied